License Rotation

Axon Server requires a license to unlock anything more than the basic features. These licenses expire after a certain period, so you need to rotate them to keep using Axon Server.

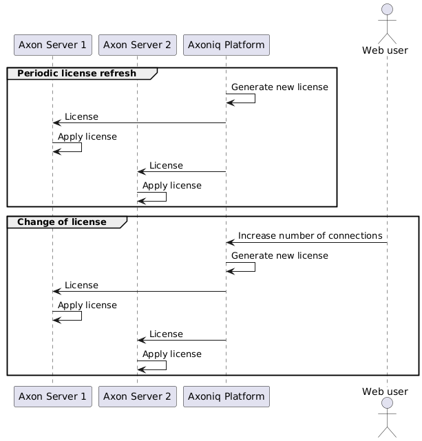
Axoniq Platform automatically rotates the license for you, so you do not have to worry about it. This happens every day, and every license file applied has a validity of 7 days. Whenever you change your subscription, the new license with changes are pushed to Axon Server immediately.

License rotation with Axoniq Platform
Figure 1. License rotation with Axoniq Platform